Free Download Araxis Merge Professional Edition full version standalone offline installer for Windows. It is a software program to help you visually compare, merge, and synchronize text files and folders.
Overview of Araxis Merge Professional Edition
Merge enables you to compare and work with different revisions of text files, such as program source code, XML, and HTML files. Merge can extract and compare the text from Microsoft Office, OpenDocument, PDF, and RTF files.
Features of Araxis Merge Professional Edition
- Text comparison and merging
- Compare text from standard office file formats
- Image and binary file comparison
- Three-way comparison and automatic merging
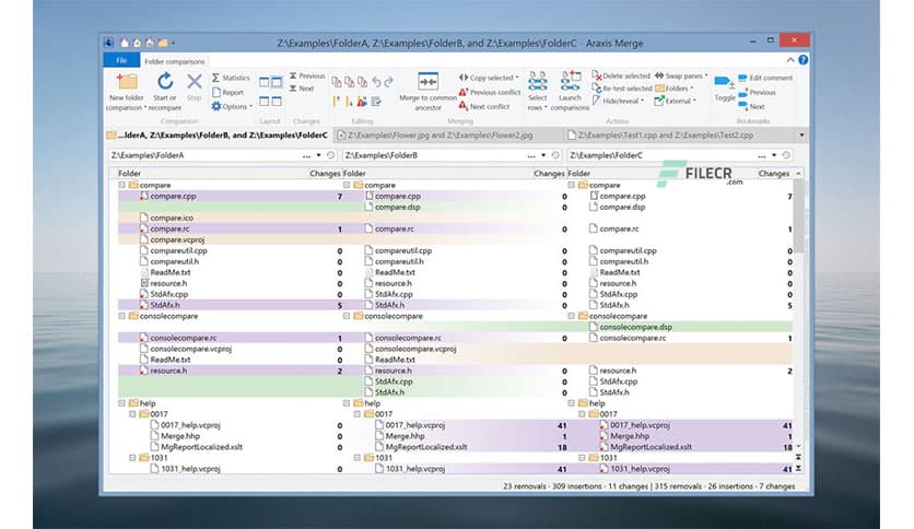
- Folder hierarchy comparison and synchronization
- Direct access to configuration management (version control) systems, Time Machine, and FTP sites
Technical Details and System Requirements
- Supported OS: Windows 11, Windows 10, Windows 8.1, Windows 7
- RAM (Memory): 2 GB RAM (4 GB recommended)
- Free Hard Disk Space: 200 MB or more





Comments
Leave a comment
Your email address will not be published. Required fields are marked *