Free Download dbForge Compare Bundle for MySQL Enterprise full version standalone offline installer for Windows. It helps you handle changes in your MySQL and MariaDB databases.
Overview of dbForge Compare Bundle for MySQL Enterprise
This software helps you handle changes in your MySQL and MariaDB databases. It can save you hours of work comparing and deploying MySQL and MariaDB databases. It contains two separate tools, dbForge Schema Compare for MySQL and dbForge Data Compare for MySQL.
dbForge Data Compare for MySQL Features
- Save time when comparing and synchronizing MySQL and MariaDB Data
- Generate SQL scripts to update one database with content from another
- Copy lookup data from development databases to staging or production
- Keep an accurate history of all previous database records
- Fix problems by restoring missing or damaged data to a single row
- Automate synchronization tasks using the command-line interface
- Deploy to Percona, Oracle MySQL Cloud, Amazon RDS
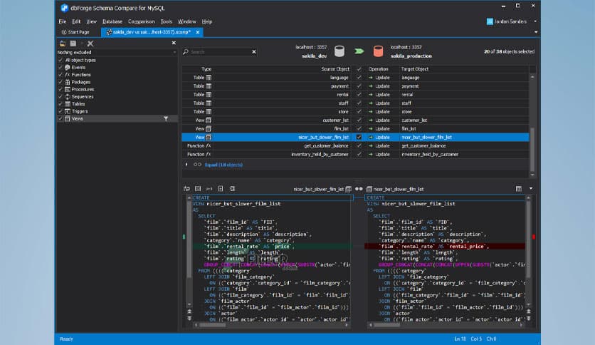
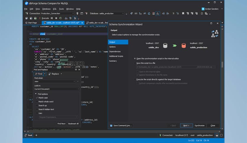
dbForge Schema Compare for MySQL Features
- Diff and sync MySQL and MariaDB databases quickly and efficiently
- Generate SQL scripts to update one database with the contents of another
- Apply updates from development databases to staging or production
- Compare the structure of MySQL databases and fix the errors
- Automate sync tasks with the help of the command line interface
- Deploy to Percona, Oracle MySQL Cloud, Amazon RDS, Alibaba Cloud
Technical Details and System Requirements
- Supported OS: Windows 11, Windows 10, Windows 8.1, Windows 7
- RAM (Memory): 2 GB RAM (4 GB recommended)
- Free Hard Disk Space: 200 MB or more














Comments
Leave a comment
Your email address will not be published. Required fields are marked *