Free Download Devart dbForge Data Compare for MySQL full version standalone offline installer for Windows. It is designed to compare and synchronize data in MySQL, Percona, and MariaDB databases and script folders.
Overview of dbForge Data Compare for MySQL
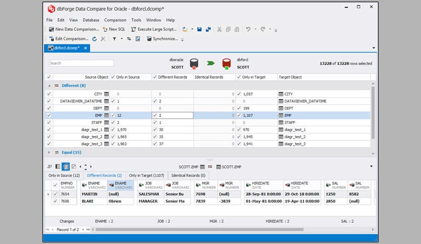
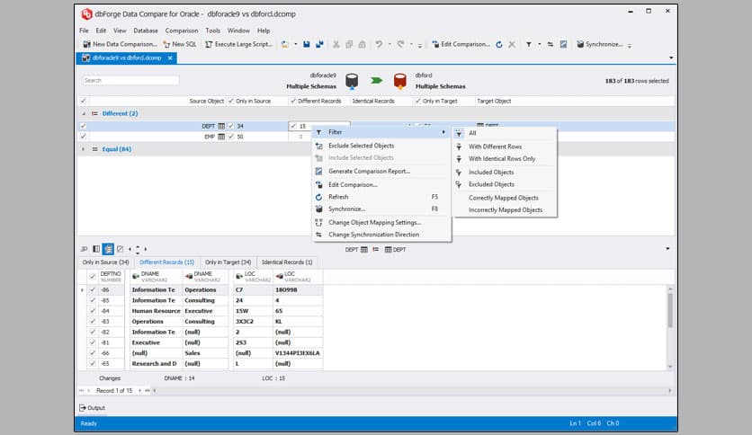
dbForge Data Compare for MySQL is a powerful and easy-to-use tool for comparing and synchronizing data in MySQL databases. This tool is designed to help you quickly compare and synchronize data between two MySQL databases and keep your data up to date.
Features of dbForge Data Compare for MySQL
- Easy comparison and synchronization of databases
- Supports data comparison and synchronization for all MySQL versions
- Compares and synchronizes tables, views, indexes, procedures, functions, and more
- Ability to compare and synchronize data in a single transaction
- Supports both structure and data comparison
- Generates accurate comparison reports
- Easy-to-use user interface with a step-by-step wizard
Technical Details and System Requirements
- Supported OS: Windows 11, Windows 10, Windows 8.1, Windows 7
- RAM (Memory): 2 GB RAM (4 GB recommended)
- Free Hard Disk Space: 200 MB or more
FAQs
Q: Does this work with other databases besides MySQL?
A: No, dbForge Data Compare for MySQL is designed to compare and synchronize data in MySQL databases.
Q: Can I compare and synchronize data between two remote databases with dbForge Data Compare for MySQL?
A: Yes, you can compare and synchronize data between two remote databases as long as they are both accessible from the computer where it is installed.
Q: Does it support schema comparison?
A: Yes, dbForge Data Compare for MySQL supports structure and data comparison.
Conclusion
It is an excellent tool for comparing and synchronizing data in MySQL databases. With its user-friendly interface, accurate comparison reports, and support for all MySQL versions, it is the perfect tool for keeping your MySQL databases up to date.













Comments
Leave a comment
Your email address will not be published. Required fields are marked *