Free Download Devart dbForge Query Builder for MySQL full version standalone offline installer for Windows. It allows the creation of any MySQL query, from simple lookups to complex JOINs.
Overview of dbForge Query Builder for MySQL
dbForge Query Builder for MySQL is a powerful tool designed for Windows users to simplify and streamline working with MySQL databases. It offers a visual interface for creating, modifying, and executing SQL queries, making it a must-have tool for database developers, administrators, and analysts.
Features of dbForge Query Builder for MySQL
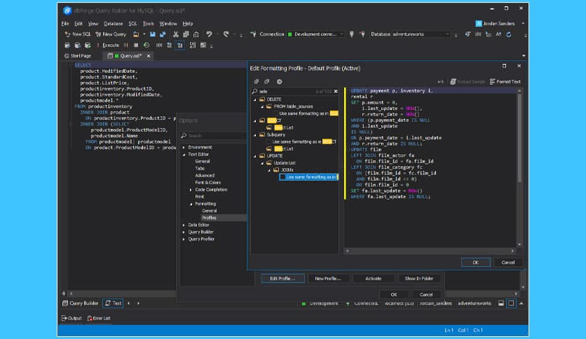
- Visual query creation: It provides an intuitive visual interface that enables users to create and modify SQL queries without writing a single line of code
- Advanced SQL editor: The advanced SQL editor offers syntax highlighting, auto-completion, code snippets, and many other features to help users write and optimize their SQL code
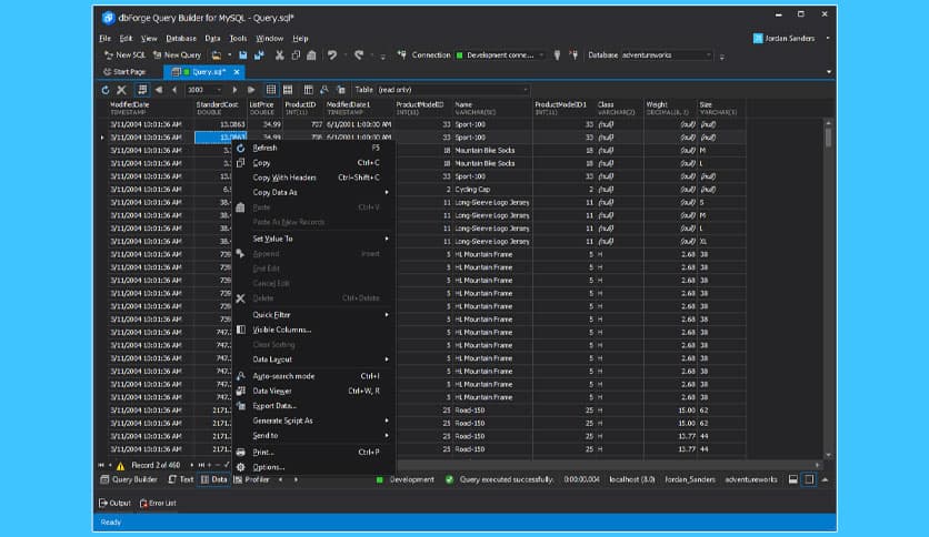
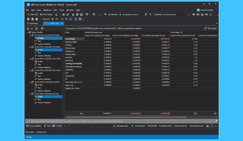
- Query execution and result analysis: The tool allows users to execute SQL queries and view the results directly in the grid, making it easier to analyze the results and make informed decisions
- Data management: Makes it easy to manage databases and their contents, including creating and modifying tables, columns, indexes, constraints, and much more
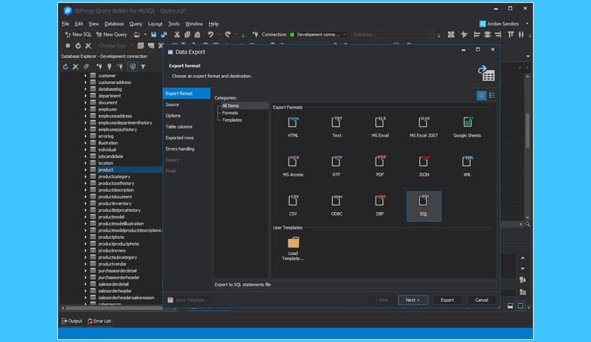
- Export and import: The tool supports exporting query results to various formats, such as CSV, HTML, XML, and more, and importing data from CSV, Excel, or other sources
Technical Details and System Requirements
- Supported OS: Windows 11, Windows 10, Windows 8.1, Windows 7
- RAM (Memory): 2 GB RAM (4 GB recommended)
- Free Hard Disk Space: 200 MB or more
Frequently Asked Questions
Q: Is it compatible with all MySQL servers?
A: It is compatible with all MySQL servers version 5.5 and higher
Q: Is a user manual available for this?
A: A comprehensive user manual on the official website provides step-by-step instructions for using the tool.
Conclusion
This is a must-have tool for Windows users who work with MySQL databases. It offers a visual interface for creating and executing SQL queries, advanced SQL editing features, and a range of data management tools to help users simplify and streamline their database work. Try it today and experience the difference.

















Comments
Leave a comment
Your email address will not be published. Required fields are marked *