Free Download Devart dbForge Query Builder for SQL Server full version standalone offline installer for Windows. It is an SQL query builder that makes your SQL queries fast and straightforward regardless of their complexity.
Overview of dbForge Query Builder for SQL Server
SQL Server is a popular database management system that requires a robust query builder to help users create, edit, and manage SQL scripts easily. This powerful and user-friendly tool offers a range of features to simplify the database query building and management process.
Features of dbForge Query Builder for SQL Server
- Intuitive and user-friendly interface: The tool’s user-friendly interface makes it easy for users to create, edit, and manage SQL scripts without needing technical knowledge.
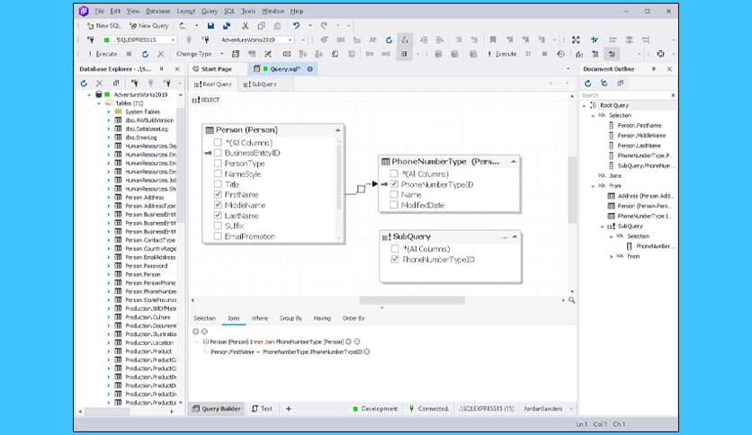
- Query diagram: The query diagram feature allows users to visualize the relationships between tables, columns, and data. This makes it easier to understand the structure of the database and to build complex queries
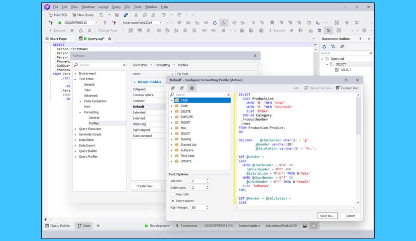
- Advanced SQL editing capabilities: Provides advanced SQL editing capabilities, including syntax highlighting, code formatting, and intelligent code completion
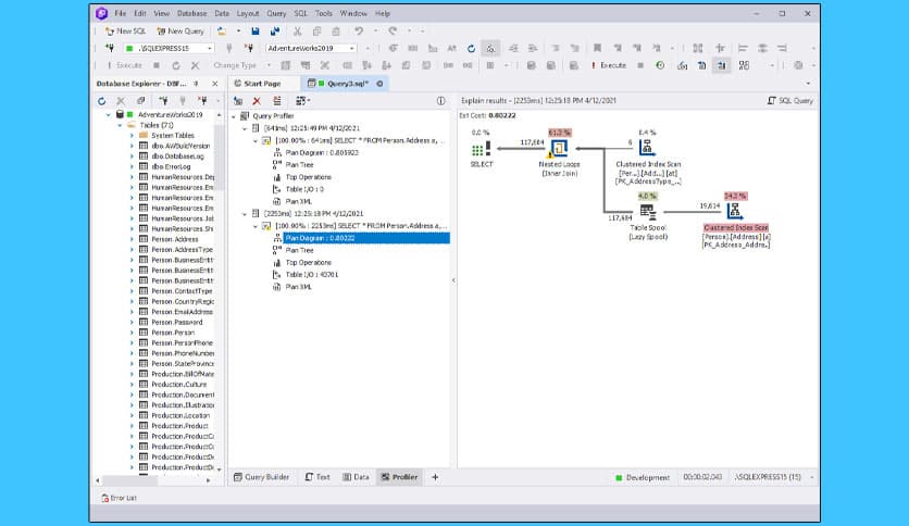
- Multiple query results: The tool allows users to execute various queries and view the results in separate tabs. This makes it easy to compare results and debug scripts
- Query history: Keeps a history of all the queries executed by the user, making it easy to reuse scripts and save time
- Export and import: The tool allows users to export query results to various formats, including CSV, HTML, XML, and Excel. It also supports importing data from different sources, including CSV and Excel files
Technical Details and System Requirements
- Supported OS: Windows 11, Windows 10, Windows 8.1, Windows 7
- RAM (Memory): 2 GB RAM (4 GB recommended)
- Free Hard Disk Space: 200 MB or more
FAQs
Q: Does it support other databases besides SQL Server?
A: No, it is specifically designed for SQL Server and is incompatible with other databases.
Conclusion
This powerful and user-friendly tool offers a range of features to simplify the database query building and management process for Windows users. Whether you are a beginner or an experienced SQL developer, this tool is essential for anyone working with SQL Server databases.

















Comments
Leave a comment
Your email address will not be published. Required fields are marked *