Free Download Devart dbForge Schema Compare for MySQL full version standalone offline installer for Windows. It is a tool for easily and effectively comparing and deploying MySQL database structure and script folder diffs.
Overview of dbForge Schema Compare for MySQL
This is a powerful and reliable tool for comparing and synchronizing database schemas on Windows. It is designed for administrators and developers who manage and maintain MySQL databases.
The tool provides an easy-to-use interface for comparing and updating databases, ensuring accurate and consistent database structure across different environments.
Comparing and synchronizing database schemas using this simple. First, you need to specify the source and target databases or scripts to be compared.
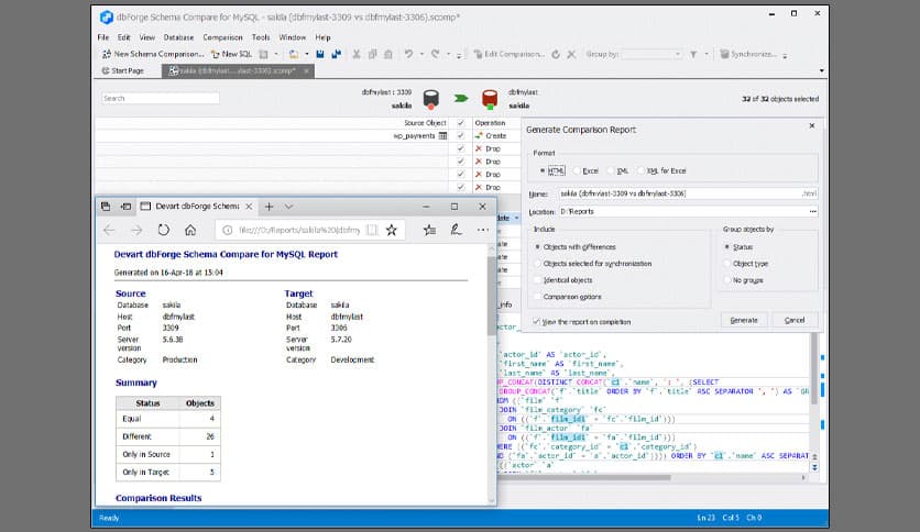
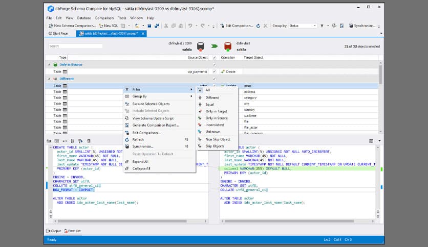
The tool will then compare the schemas deeply, highlighting any differences in the objects, such as tables, views, stored procedures, and functions. Once the comparison is complete, you can synchronize the schemas by updating the target database to match the source database.
You can also generate a script that can be executed later to update the target database.
Features of dbForge Schema Compare for MySQL
- Comparing and synchronizing database schemas with ease
- Detecting and resolving schema differences in a matter of minutes
- Comparing live databases, database backups, and scripts
- Generating schema comparison reports in HTML and Excel formats
- Excluding specific objects from comparison and synchronization
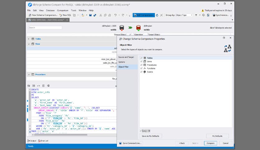
- Filtering objects to be compared or synchronized
- Easy-to-use wizards and context-sensitive help
Technical Details and System Requirements
- Supported OS: Windows 11, Windows 10, Windows 8.1, Windows 7
- RAM (Memory): 2 GB RAM (4 GB recommended)
- Free Hard Disk Space: 200 MB or more
FAQs
Q: Can I compare live databases with database backups or scripts?
A: Yes, it allows you to compare live databases, database backups, and scripts. This means you can compare the current state of a live database with a backup or a script, making it easier to detect and resolve schema differences.
Q: Does it support other databases besides MySQL?
A: No, it only supports the MySQL database.
Q: Can I filter the objects to be compared or synchronized?
A: Yes, it provides advanced filtering options, allowing you to choose which objects to compare or synchronize. This can help to focus on specific areas of your database, reducing the time and effort required to compare and synchronize schemas.
Q: Does it provide context-sensitive help?
A: Yes, it comes with context-sensitive help, making it easier to use the tool, especially for those new to database management.
Conclusion
This is an effective tool for database management on Windows, providing a simple and efficient way to compare and synchronize database schemas. Its powerful features, easy-to-use interface, and context-sensitive help make it the ideal solution for database administrators and developers who need to manage and maintain their MySQL databases.

















Comments
Leave a comment
Your email address will not be published. Required fields are marked *