Free Download Devart dbForge Schema Compare for Oracle full version standalone offline installer for Windows. This comprehensive tool compares and synchronizes schemas from databases, script folders, snapshots, and backups.
Overview of dbForge Schema Compare for Oracle
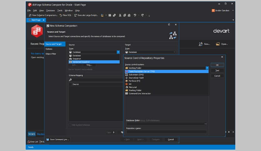
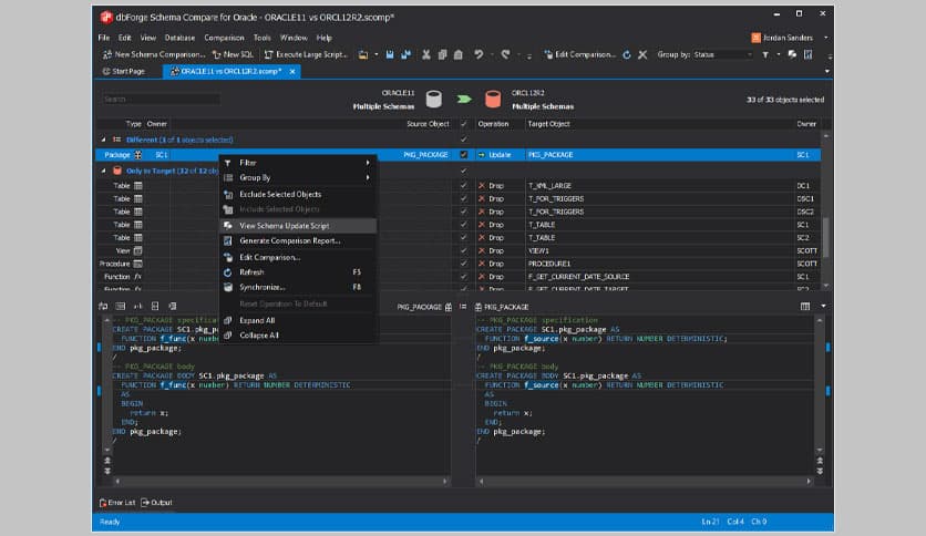
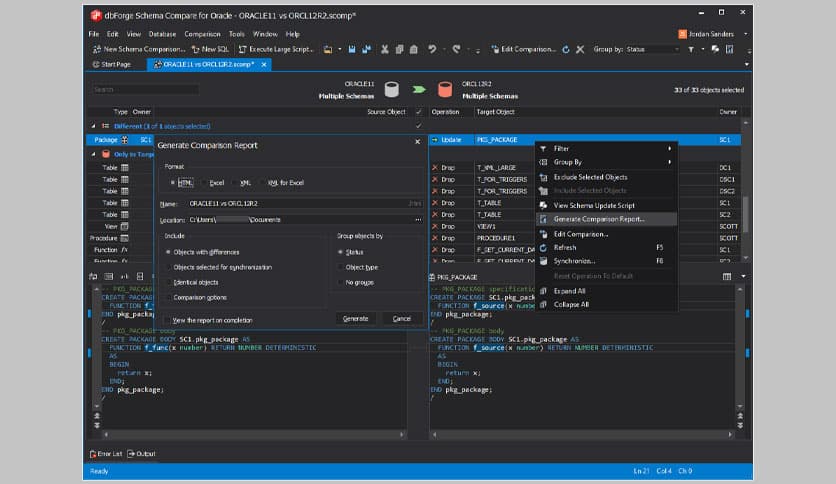
This powerful and user-friendly tool is designed to compare and synchronize Oracle databases. The software provides a clear view of the differences between two databases and allows you to deploy changes effortlessly.
With its intuitive interface and easy-to-use features, you can quickly and accurately compare, update, and synchronize your Oracle databases.
Features of dbForge Schema Compare for Oracle
- Quick and Accurate Comparison: The software compares two Oracle databases and quickly highlights the differences
- User-Friendly Interface: The intuitive interface makes it easy to compare and synchronize your databases with just a few clicks
- Complete Synchronization: The software provides full synchronization of schemas, including tables, views, procedures, functions, triggers, and more
- Safe Deployment of Changes: The software offers a secure and reliable way to deploy changes to your databases, ensuring that your data is protected
- Advanced Comparison Options: The software provides advanced options for customizing the comparison process, including the ability to compare individual objects or the entire schema
Technical Details and System Requirements
- Supported OS: Windows 11, Windows 10, Windows 8.1, Windows 7
- RAM (Memory): 2 GB RAM (4 GB recommended)
- Free Hard Disk Space: 200 MB or more
Frequently Asked Questions (FAQs)
Q: What version of Oracle Database does it support?
A: It supports Oracle Database 10g or higher.
Q: Is it easy to use?
A: Yes, it has a user-friendly interface that makes it easy to compare and synchronize your databases.
Q: Can I compare individual objects or the entire schema with it?
A: Yes, it provides advanced options for customizing the comparison process, including the ability to compare individual objects or the entire schema.
Conclusion
This powerful and user-friendly tool is designed to compare and synchronize Oracle databases. With its advanced features and user-friendly interface, you can quickly and accurately compare, update, and synchronize your databases. Consider using this if you are looking for a reliable and efficient way to manage your Oracle databases.











Comments
Leave a comment
Your email address will not be published. Required fields are marked *