Free Download Devart dbForge Schema Compare for SQL Server full version standalone offline installer for Windows. This reliable database schema comparison tool saves you time and effort when comparing and synchronizing SQL Server databases.
Overview of dbForge Schema Compare for SQL Server
SQL Server databases are an integral part of modern enterprises. Ensuring their accurate and efficient management is crucial for business operations and data security. It is a reliable and comprehensive tool that helps you effectively manage your SQL Server databases.
Easy Comparison and Synchronization of Databases
The primary function of dbForge Schema Compares for SQL Server is to compare and synchronize the databases. You can compare and synchronize the structure of your databases in just a few clicks, making it easy to detect and fix any structural differences.
A Wide Range of Comparison Options
With it, you can compare the entire database structure or selected objects. You can also compare databases of different SQL Server versions, which is especially useful for companies with mixed environments. Additionally, you can customize comparison options to suit your specific needs.
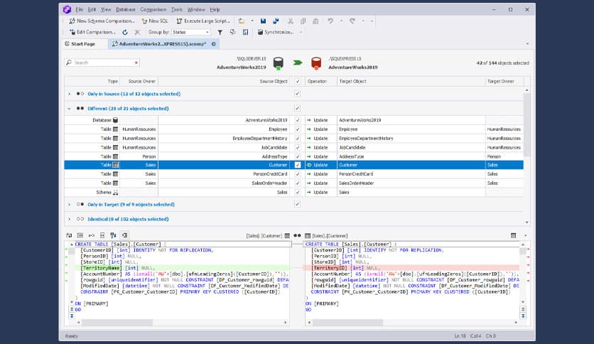
A User-Friendly Interface
The user-friendly interface of dbForge Schema Compares for SQL Server makes it easy to compare and synchronize your databases. You can easily navigate the comparison results, view differences, and generate scripts for synchronizing your databases.
High Performance and Accurate Comparison Results
It is designed to provide fast and accurate comparison results. The tool uses advanced algorithms to quickly compare large databases and ensure the accuracy of comparison results.
Features of dbForge Schema Compare for SQL Server
Easy comparison and synchronization of databases
A wide range of comparison options
A user-friendly interface
High performance and accurate comparison results
Advanced SQL Server version support
Technical Details and System Requirements
- Supported OS: Windows 11, Windows 10, Windows 8.1, Windows 7
- RAM (Memory): 2 GB RAM (4 GB recommended)
- Free Hard Disk Space: 200 MB or more
FAQs
Q: What is this?
A: It is a comprehensive tool for comparing and synchronizing SQL Server databases.
Q: Can I compare databases of different SQL Server versions using it?
A: You can compare databases of different SQL Server versions using it.
Q: Is it user-friendly?
A: It has a user-friendly interface that makes it easy to compare and synchronize databases.
Conclusion
This is a comprehensive solution for SQL Server database management. Its wide range of features, user-friendly interface, and advanced SQL Server version support make it a reliable tool for comparing and synchronizing databases.











Comments
Leave a comment
Your email address will not be published. Required fields are marked *