Free Download Devart dbForge Source Control for SQL Server full version standalone offline installer for Windows. This is a convenient SMS add-in for SQL Server database change management in all the popular version control systems and servers.
Overview of dbForge Source Control for SQL Server
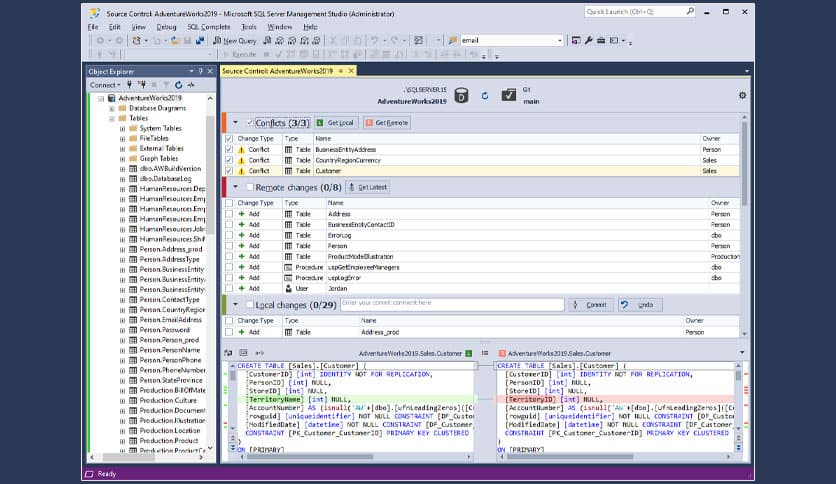
SQL Server database management requires a reliable source control system to manage and track changes to your database code. This powerful and intuitive source control solution is designed specifically for SQL Server.
This article will explore the features, system requirements, and frequently asked questions of this is to help you decide if it’s the right solution for your database management needs.
Features of dbForge Source Control for SQL Server
- Easy integration with SQL Server Management Studio (SSMS)
- Support for Git, SVN, TFS, and Perforce source control systems
- Code comparison and synchronization tools
- Code review and annotation functionality
- Support for multiple working copies and branches
- Convenient schema management
- Easy rollback and rollforward of database changes
Technical Details and System Requirements
- Supported OS: Windows 11, Windows 10, Windows 8.1, Windows 7
- RAM (Memory): 2 GB RAM (4 GB recommended)
- Free Hard Disk Space: 200 MB or more
Frequently Asked Questions
Q: Is it compatible with all versions of SQL Server?
A: It supports SQL Server 2016 and later versions.
Q: Does it support team collaboration?
A: It supports collaboration between multiple users and teams, providing tools for code comparison, code review, and annotation.
Q: Can I use it with other source control systems?
A: It supports integration with Git, SVN, TFS, and Perforce source control systems.
Q: Does it support rollback and rollforward of database changes?
A: It provides convenient rollback and roll-forward functionality to help you manage and track database changes.
Conclusion
This powerful and intuitive source control solution is designed specifically for SQL Server. With easy integration with SQL Server Management Studio, support for multiple source control systems, and convenient schema management, it’s an excellent choice for managing your SQL Server database code. It has the tools to manage your database changes alone or as a team.


















Comments
Leave a comment
Your email address will not be published. Required fields are marked *