Free Download Devart dotConnect for PostgreSQL Professional full version standalone offline installer for Windows; it is an advanced ORM enabled data provider for PostgreSQL.
Overview of dotConnect for PostgreSQL Professional
This high-performance ORM-enabled data provider for PostgreSQL builds on ADO.NET technology to present a complete solution for developing PostgreSQL-based database applications.
It introduces new approaches for designing application architecture, boosts productivity, and facilitates the development of database applications.
Moreover, it supports a wide range of PostgreSQL-specific features, such as secure SSL connections, PostgreSQL notifications, PostgreSQL bulk data loading, GEOMETRY, PostgreSQL ARRAY types, and others.
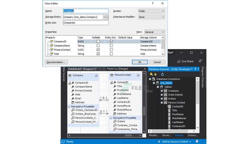
Features of dotConnect for PostgreSQL Professional
- ADO.NET Provider for PostgreSQL with ORM Support
- Advanced Visual Studio Integration
- Broad Compatibility
- Enhanced ORM Support
- Supports various encryption ciphers, SSL and SSH connections, GSSAPI or SSPI, etc.
Technical Details and System Requirements
- Supported OS: Windows 11, Windows 10, Windows 8.1, Windows 7
- RAM (Memory): 2 GB RAM (4 GB recommended)
- Free Hard Disk Space: 200 MB or more















Comments
Leave a comment
Your email address will not be published. Required fields are marked *