Free Download HHD Software USB Monitor Ultimate for Windows PC. It is an essential tool for monitoring and analyzing USB devices and any application working with them on the Windows platform.
Overview of HHD Software USB Monitor Ultimate
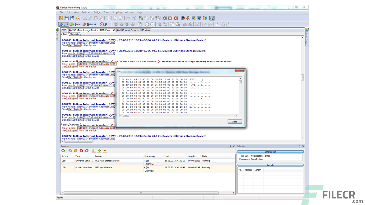
This program allows you to intercept, display, record, and analyze USB protocol and all the data transferred between any USB device connected to your PC and applications. It can successfully use in application development, USB device driver, or hardware development and offers a powerful platform for effective coding, testing, and optimization.
This non-intrusive software USB protocol analyzer, developed by professionals in the area of USB communications, will help you save time, money, and precious nerves, as it already helped our partners. Analyze USB connection data with HHD Software USB Monitor.
We will take care of monotonous digging in USB protocols, and data flows. Concentrate your brilliant skills on your project, and do your job pleasantly. Download this USB sniffer, then sniff any USB protocol packets in just two clicks.
Features of HHD Software USB Monitor Ultimate
- Supports high data transfer rates without affecting PC performance. It’s reliable.
- Supports custom color schemes for monitored data. It’s friendly.
- Provides you with detailed, customized, real-time data statistics. It’s accurate.
- Allows you to monitor data in different encodings and data types. It’s flexible.
- Allows you to choose from 4 editions and 6 License types. It’s suitable.
- Supports regular expressions for custom pattern highlighting. It’s convenient.
System Requirements and Technical Details
- Supported OS: Windows 11, Windows 10, Windows 8.1, Windows 7
- RAM (Memory): 2 GB RAM (4 GB recommended)
- Free Hard Disk Space: 200 MB or more











Comments
Leave a comment
Your email address will not be published. Required fields are marked *