Free Download SysTools Outlook PST Viewer Pro Plus full version standalone offline installer for Windows. Its views & Export Corrupt Outlook PST File to Different Formats.
Overview of SysTools Outlook PST Viewer Pro Plus
It contains crucial data, including emails, contacts, calendars, notes, and tasks. However, you may sometimes face difficulty opening or accessing PST files, particularly if you do not have Outlook installed on your system. This is where it comes to your rescue. It is a feature-packed software that lets you view, open, and manage PST files without hassle.
Features of SysTools Outlook PST Viewer Pro Plus
- The software is designed with a user-friendly interface that makes it easy to navigate and view PST files
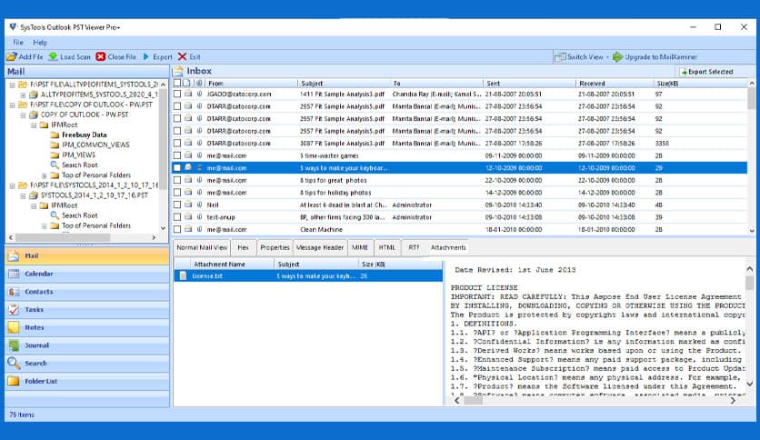
- You can view your PST files in various modes, including standard view, hex view, RTF view, and message header view
- The tool offers advanced search options that allow you to find specific data from your PST files quickly
- You can view and save attachments from your PST files without any hassle.
- The software enables you to export your PST files into various formats, including EML, MSG, PDF, HTML, and MBOX
- The tool can open and view large PST files of up to 80 GB without any performance issues
Technical Details and System Requirements
- Supported OS: Windows 11, Windows 10, Windows 8.1, Windows 7
- RAM (Memory): 2 GB RAM (4 GB recommended)
- Free Hard Disk Space: 200 MB or more
FAQs:
Q: Can I open corrupt PST files using it?
A: Yes, you can open corrupt PST files using this software. However, you will be unable to recover the corrupted file data.
Q: Can I export selective data from my PST file?
A: You can export selective data from your PST file using the selective export option.
Q: Is there any size limitation to open PST files?
A: No, opening PST files using SysTools Outlook PST Viewer Pro Plus is no size limitation.
Q: Can I view my PST files without installing MS Outlook?
A: You can view your PST files without installing MS Outlook.
Q: Can I save attachments separately using this software?
A: You can save attachments separately using SysTools Outlook PST Viewer Pro Plus.
Conclusion
It is an all-in-one solution to view and manage your PST files. Its intuitive interface, advanced search options, multiple viewing modes, and exporting capabilities make it the go-to software for managing your Outlook PST files.












Comments
Leave a comment
Your email address will not be published. Required fields are marked *