Free Download Visual Micro for Visual Studio full version standalone offline installer for Windows. It is a visual plugin studio to connect to boards like Arduino and program them.
Overview of Visual Micro for Visual Studio
An Arduino plugin for Visual Studio to connect to Arduino boards and program them. The Arduino company compresses the visual batch of boards into a bright electronics complex and facilitates the planning of microcontrollers for the market.
The microcontroller chip is intelligent, like computer RAM, processor, and ports input and output, and … is planning to be able to do things differently. Traditional methods and old planning micros, in this case, are that after selecting the micro desired, it must be through a programmer and filters, serial-to-PC connected.
After planning in the orbit of the desired, it must be installed and ready to be used. It requires conflict with the hardware, and coding is more complex than people may be free to start working with visual micro-trouble. Arduino has come to make this process easier. Boards like Arduino within a programmer have a USB port for planning and connecting the range.
The only thing you need to do is through the USB port. The phone is connected to the computer, and you get your desired app in its fold. After planning, ranging, etc., automatically, according to the program, your work will be done. Boards Arduino applications are different, and with the connection of sensors of different inputs, and the module control to the output, it can be many projects such as irrigation, intelligence, smart home, etc. face recognition, robots, birds, and do).
Features of Visual Micro for Visual Studio
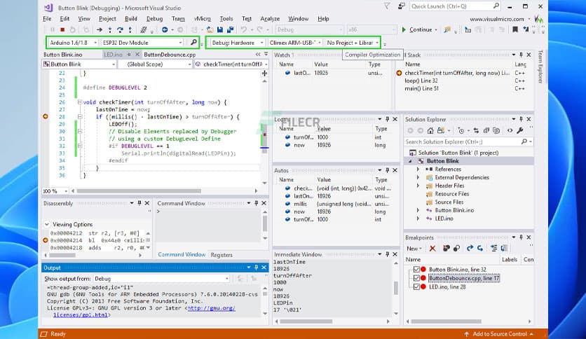
- Code like a pro
- Open and create Arduino projects easily
- Universal Debugging
- Wireless Debugging
- Arduino Hardware debugging
- Solution Explorer View
Technical Details and System Requirements
- Visual Studio 2012, 2013, 2015, 2017
- Supported OS: Windows 11, Windows 10, Windows 8.1, Windows 7
- RAM (Memory): 2 GB RAM (4 GB recommended)
- Free Hard Disk Space: 200 MB or more









Comments
Leave a comment
Your email address will not be published. Required fields are marked *